Automatická aktualizace autorit z NK ČR
Ostatnio modyfikowane 2024/10/21 22:10 przez Martin Mahr
| Tato funkce je standardně vypnutá! Pokud chcete automatickou aktualizaci povolit, zadejte požadavek do HelpDesku. |
Úvodní informace
Tritius podporuje automatickou aktualizaci lokálních autorit záznamy z NK ČR. Aktualizace probíhá stejně jako při aktualizaci přes Z39.50 z NKP přes funkci Další → Aktualizovat → Vybrané položky → NK ČR. Není potřeba tyto aktualizace dělat ručně, ale Tritius pravidelně prochází změny v autoritách Národní Knihovny a aktualizuje podle nich lokální záznamy. Lze naplánovat pravidelná spuštění napříkla o víkendu.
Písmenná pole se zachovávají.
| Tritius počítá se zpřesňujícími podpoli 'l', 't', 'x', 'y', 'z', 'v'. Pokud pro zpřesnění používáte jiná podpole, kontaktujte podporu pro jejich doplnění - v opačném případě dojde aktualizací ke ztrátě zpřesňujících údajů! |
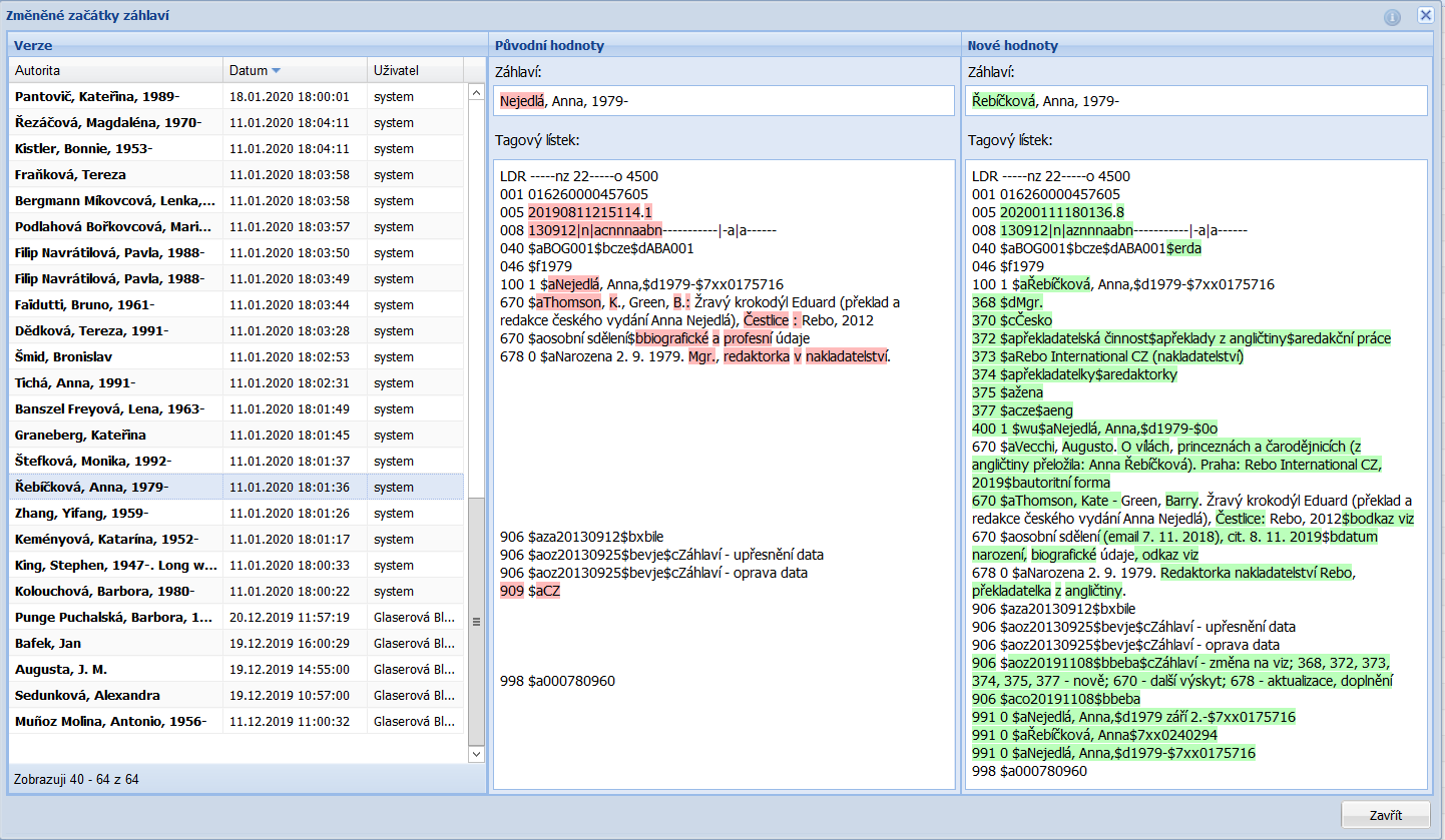
Zobrazení provedených změn
- Speciální tisková šablona dostupná na záložce Autority > Výstupy. V této šabloně na začátku zadáte rozsah datumů kdy došlo ke změně autorit. Aby se zobrazily změny provedené automatickou aktualizací autorit je potřeba zadat víkendové datumy.
- Při procházení autorit je možné zobrazit historii změn a změny

Aktivace
- Viz dokumentace.