Zobrazení piktogramů
U díla je možné zobrazit ve výsledcích vyhledávání a detailu díla v online katalogu piktogramy.
Nahrání souborů
Soubory se nahrávají na záložce Systém v položce Knihovny klikem na tlačítko Piktogramy.
Obrázky se v katalogu zobrazují v rozlišení v jakém jsou nahrány, nedochází k jejich zvětšení ani zmenšení. Je tedy potřeba si obrázky připravit ve správném rozlišení již před jejich nahrání.

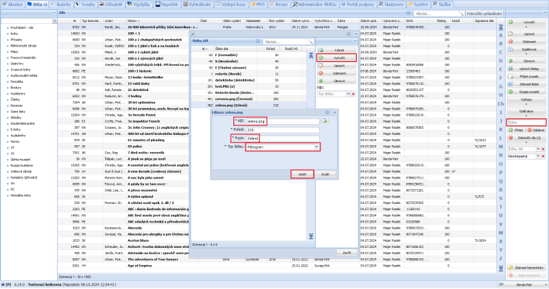
Vytvoření štítků a jejich přiřazení k dílům
Následně je třeba vytvořit štítek s typem Piktogram a stejným klíčem jako název nahraného souboru. Jako popisek uvedeme text, který vystihuje význam piktogramu.
Štítky k dílům je možné přiřazovat jednotlivě, nebo hromadně na základě výsledků vyhledávání a funkce Najít a upravit.

Zobrazení v katalogu
Nastavení zobrazení provádí pracovníci portálu podpory. Na příslušný lístek je třeba přidat zobrazovanou položku showPictogram. Položka nemá žádné parametry.